Skip to content
+1 (512) 918-0280
info@smartersolutions.com
Smarter Solutions, Inc.
Smarter Solutions, Inc.
  • Home
  • Approach
    • approach mm

      The IEE Approach

      Our approach resolves around use of the Integrated Enterprise Excellence (IEE) business management concepts.

      IEE provides a comprehensive 9-step system that CEOs, Presidents, General Managers, executives, managers, leaders, practitioners, and others can use to resolve elephant-in-the-room management issues.

      Comparison of Integrated Enterprise Excellence Business Management to other Systems

      Why IEE?

      What Does the Integrated Enterprise Excellence System Solve?

      Management 2.0: Discovery of Integrated Enterprise book

      Leadership System 2.0: Implementing Integrated Enterprise book

      Business Process Management

      Strategic Planning

      Improvement System

      Implementation of Many Management Philosophies/Systems

      Descriptive Articles, Videos, Books, and Software

  • Services
    • services mm

      Transform Your Organization Today

      We help organizations implement the enhanced business management and improvement methodologies described in Management 2.0 and Leadership System 2.0.

      Business Management and Improvement

      Business Management and Improvement

      Free ½ hour Needs and IEE-fit Assessment
      Free Enterprise Performance Reporting System (EPRS) Metric Software
      Organizational Business Management System IEE Implementation

      Lean Six Sigma Training

      Business Coaching and Consulting Services

      Executive Coaching

      Business Process Management and Improvement

      Lean Six Sigma Coaching
      Keynote Speaker
  • Resources
    • resources mm

      Resource Library

      Forrest Favorites
      Articles (Internet)
      Articles (Magazine)
      Articles (White Paper)
      Podcasts
      Presentations
      Tools & Methodologies
      TV Interviews
      Videos
      Webinars
      Glossary
      Recommended Reading List

      Blogs

      Forrest’s Blog
      Practitioner’s Blog

      Books

      Management 2.0: Discovery of Integrated Enterprise Excellence
      Leadership System 2.0: Implementing Integrated Enterprise Excellence

      Minitab and Lean Six Sigma: A Guide to Improve Business Performance Metrics

      SigmaXL and Lean Six Sigma Book
      IEE Implementation Guide (IEE Volume II)
      IEE Improvement DMAIC Project Execution Guide (IEE Volume III)
      Solutions Manual to IEE Volume III
      Lean Six Sigma DMAIC Project Execution Guide that References IEE Volume III

      Software

      Free Enterprise Performance Reporting System (EPRS) – Metrics
      IEE EPRS Business Management System
      Multidimensional Testing

      Store

      Books
      Training Aids and Software
  • About Us
    • about mm

      About Smarter Solutions, Inc.

      History
      Forrest Breyfogle III
      Testimonials
      Copyrights and Trademarks
      Contact Us

      Vision

      Smarter Solutions, Inc. is best in class for designing and applying innovative enterprise-wide performance measures and business solutions.

      Mission

      We aim to provide leading edge business solutions resulting in continuous improvements and increased profits for our clients.

  • Contact Us
Search
Smarter Solutions, Inc.
Smarter Solutions, Inc.

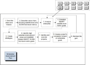
Hospital value chain drill down EIP link

By Forrest Breyfogle / January 31, 2019

  • Home
  • Approach
    • approach mm

      The IEE Approach

      Our approach resolves around use of the Integrated Enterprise Excellence (IEE) business management concepts.

      IEE provides a comprehensive 9-step system that CEOs, Presidents, General Managers, executives, managers, leaders, practitioners, and others can use to resolve elephant-in-the-room management issues.

      Comparison of Integrated Enterprise Excellence Business Management to other Systems

      Why IEE?

      What Does the Integrated Enterprise Excellence System Solve?

      Management 2.0: Discovery of Integrated Enterprise book

      Leadership System 2.0: Implementing Integrated Enterprise book

      Business Process Management

      Strategic Planning

      Improvement System

      Implementation of Many Management Philosophies/Systems

      Descriptive Articles, Videos, Books, and Software

  • Services
    • services mm

      Transform Your Organization Today

      We help organizations implement the enhanced business management and improvement methodologies described in Management 2.0 and Leadership System 2.0.

      Business Management and Improvement

      Business Management and Improvement

      Free ½ hour Needs and IEE-fit Assessment
      Free Enterprise Performance Reporting System (EPRS) Metric Software
      Organizational Business Management System IEE Implementation

      Lean Six Sigma Training

      Business Coaching and Consulting Services

      Executive Coaching

      Business Process Management and Improvement

      Lean Six Sigma Coaching
      Keynote Speaker
  • Resources
    • resources mm

      Resource Library

      Forrest Favorites
      Articles (Internet)
      Articles (Magazine)
      Articles (White Paper)
      Podcasts
      Presentations
      Tools & Methodologies
      TV Interviews
      Videos
      Webinars
      Glossary
      Recommended Reading List

      Blogs

      Forrest’s Blog
      Practitioner’s Blog

      Books

      Management 2.0: Discovery of Integrated Enterprise Excellence
      Leadership System 2.0: Implementing Integrated Enterprise Excellence

      Minitab and Lean Six Sigma: A Guide to Improve Business Performance Metrics

      SigmaXL and Lean Six Sigma Book
      IEE Implementation Guide (IEE Volume II)
      IEE Improvement DMAIC Project Execution Guide (IEE Volume III)
      Solutions Manual to IEE Volume III
      Lean Six Sigma DMAIC Project Execution Guide that References IEE Volume III

      Software

      Free Enterprise Performance Reporting System (EPRS) – Metrics
      IEE EPRS Business Management System
      Multidimensional Testing

      Store

      Books
      Training Aids and Software
  • About Us
    • about mm

      About Smarter Solutions, Inc.

      History
      Forrest Breyfogle III
      Testimonials
      Copyrights and Trademarks
      Contact Us

      Vision

      Smarter Solutions, Inc. is best in class for designing and applying innovative enterprise-wide performance measures and business solutions.

      Mission

      We aim to provide leading edge business solutions resulting in continuous improvements and increased profits for our clients.

  • Contact Us
  • Home
  • Approach
    • approach mm

      The IEE Approach

      Our approach resolves around use of the Integrated Enterprise Excellence (IEE) business management concepts.

      IEE provides a comprehensive 9-step system that CEOs, Presidents, General Managers, executives, managers, leaders, practitioners, and others can use to resolve elephant-in-the-room management issues.

      Comparison of Integrated Enterprise Excellence Business Management to other Systems

      Why IEE?

      What Does the Integrated Enterprise Excellence System Solve?

      Management 2.0: Discovery of Integrated Enterprise book

      Leadership System 2.0: Implementing Integrated Enterprise book

      Business Process Management

      Strategic Planning

      Improvement System

      Implementation of Many Management Philosophies/Systems

      Descriptive Articles, Videos, Books, and Software

  • Services
    • services mm

      Transform Your Organization Today

      We help organizations implement the enhanced business management and improvement methodologies described in Management 2.0 and Leadership System 2.0.

      Business Management and Improvement

      Business Management and Improvement

      Free ½ hour Needs and IEE-fit Assessment
      Free Enterprise Performance Reporting System (EPRS) Metric Software
      Organizational Business Management System IEE Implementation

      Lean Six Sigma Training

      Business Coaching and Consulting Services

      Executive Coaching

      Business Process Management and Improvement

      Lean Six Sigma Coaching
      Keynote Speaker
  • Resources
    • resources mm

      Resource Library

      Forrest Favorites
      Articles (Internet)
      Articles (Magazine)
      Articles (White Paper)
      Podcasts
      Presentations
      Tools & Methodologies
      TV Interviews
      Videos
      Webinars
      Glossary
      Recommended Reading List

      Blogs

      Forrest’s Blog
      Practitioner’s Blog

      Books

      Management 2.0: Discovery of Integrated Enterprise Excellence
      Leadership System 2.0: Implementing Integrated Enterprise Excellence

      Minitab and Lean Six Sigma: A Guide to Improve Business Performance Metrics

      SigmaXL and Lean Six Sigma Book
      IEE Implementation Guide (IEE Volume II)
      IEE Improvement DMAIC Project Execution Guide (IEE Volume III)
      Solutions Manual to IEE Volume III
      Lean Six Sigma DMAIC Project Execution Guide that References IEE Volume III

      Software

      Free Enterprise Performance Reporting System (EPRS) – Metrics
      IEE EPRS Business Management System
      Multidimensional Testing

      Store

      Books
      Training Aids and Software
  • About Us
    • about mm

      About Smarter Solutions, Inc.

      History
      Forrest Breyfogle III
      Testimonials
      Copyrights and Trademarks
      Contact Us

      Vision

      Smarter Solutions, Inc. is best in class for designing and applying innovative enterprise-wide performance measures and business solutions.

      Mission

      We aim to provide leading edge business solutions resulting in continuous improvements and increased profits for our clients.

  • Contact Us

Smarter Solutions, Inc. is an internationally recognized organization, which provides coaching, training, and software in enhanced predictive performance metrics reporting and improvements so that the enterprise as a whole benefits.

Recent Posts

  • Policy-Driven Business Transformation: Why System Rules Matter More Than Process Fixes
  • Performance Metrics for Process Optimization: Creating Predictive, Aligned, and Financially Impactful Measurement Systems
  • AI-Enabled Business System Transformation: A Smarter Path to Scalable, Responsible, and Financially Aligned AI Deployment

Contact Us

  • Smarter Solutions, Inc.
  • PO BOX 202644, Austin, TX 78720
  • Serving clients globally
  • +1 (512) 918-0280
  • info@smartersolutions.com

Copyright © 1992-2026 Smarter Solutions, Inc. All Rights Reserved.

  • Home
  • Contact Us
  • Terms of Use
  • Privacy

Professional website design and development Twining Original Design Web Design and SEO
Website SEO by ROM

We use cookies on our website to give you the most relevant experience by remembering your preferences and repeat visits. By clicking “Accept All”, you consent to the use of ALL the cookies. However, you may visit "Cookie Settings" to provide a controlled consent.
Cookie SettingsAccept All
Manage consent

Privacy Overview

This website uses cookies to improve your experience while you navigate through the website. Out of these, the cookies that are categorized as necessary are stored on your browser as they are essential for the working of basic functionalities of the website. We also use third-party cookies that help us analyze and understand how you use this website. These cookies will be stored in your browser only with your consent. You also have the option to opt-out of these cookies. But opting out of some of these cookies may affect your browsing experience.
Necessary
Always Enabled
Necessary cookies are absolutely essential for the website to function properly. This category only includes cookies that ensures basic functionalities and security features of the website. These cookies do not store any personal information.
Non-necessary
Any cookies that may not be particularly necessary for the website to function and is used specifically to collect user personal data via analytics, ads, other embedded contents are termed as non-necessary cookies. It is mandatory to procure user consent prior to running these cookies on your website.
SAVE & ACCEPT